New Rate Formula-Scheme Campaign
Logic ERP added a new rate formula in Setup Scheme Campaign Slab Details, using this we can define the rate percent as applied on the Sale rate, basic rate or MRP rate as accordingly.
Follow the steps to apply this formula
Step 1 : Go to Setup > Configuration > Setup Scheme Campaign Slab Details

Step 2: Open Rate Formula, a pop-up will open to adjust the rate and percentage of rate formula, adjust it as accordingly.

Step 3: Now create a sale bill to apply this scheme formula, And check formula rate is applied or not.

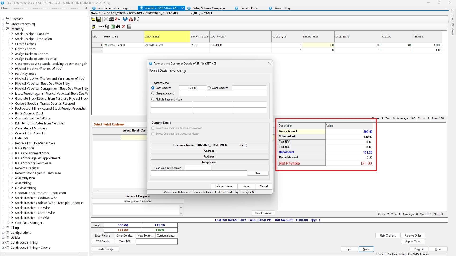
Step 4: As Shown Below, it will apply the 20% of the Basic Rate.
As the Basic rate is 100 and 20% will be added to the basic rate. So, Net Payable amount is 120.

Here, shows the amount payable after scheme and tax applied on it.

Last updated